227个孩子被关进网戒中心,垫起了杨永信的“学术”之路

杨永信被送进戒网瘾学校,被杨永信戒断网瘾的孩子

图片来源:unsplash

因为一条微博,杨永信又一次重回大家的视线,成为媒体和公众关注的焦点。

杨永信被送进戒网瘾学校,被杨永信戒断网瘾的孩子

微博截图

从第一次被大规模质疑到现在,十多年过去了,杨永信仍在“逍遥法外”。有媒体实地探访发现,“青少年性格缺陷矫治中心”的牌子虽然摘掉了,主任医师杨永信仍在此工作,每周四坐诊。行政头衔是临沂市第四人民医院 / 临沂市精神卫生中心的副院长。

杨永信被送进戒网瘾学校,被杨永信戒断网瘾的孩子

左三为杨永信 | 临沂市精神卫生中心公众号

微博网友@未消逝的青春2015 曾是杨永信网戒中心的“学员”。他告诉果壳,住进网戒中心一周后,他和中心里的其他人一起被拉去做了体检。体检有一项是fMRI功能核磁共振成像。他不知道为什么要做体检,也没看过体检结果。当然,也没人试图问问,“那时候在那里是没*权人**的,让干啥干啥就是了”。

调查发现,杨永信在用电击“治疗”所谓的网瘾谋取经济利益的同时,还将网戒中心的学员当成医学研究的受试者以获取学术成就。截至目前,杨永信和其合作者共发表了7篇SCI论文。每一篇都通过了医学伦理委员会的审查。

“学者”杨永信

公开的资料显示,从1989年发表第一篇论文到2019年,杨永信共发表了58篇学术论文。

在学术生涯初期,杨永信把研究重点放在了精神分裂症和抑郁症上;从1998年起,他开始研究酒精依赖、*草烟**依赖,但没有完全放弃对精神分裂症和抑郁症的研究。值得一提的是,早在1998年发表的论文《呋喃唑酮与电刺激戒酒疗效的对比分析》里,杨永信就尝试用电击治疗酒瘾。试验过程存在明显的问题:杨永信让因酒瘾而住院的患者,在固定时间先喝一定量的白酒,再进行电击以测试电击效果。实际上,电休克治疗应该在麻醉医生的指导下麻醉进行,更何况,呋喃唑酮和酒精一起使用可能会引发双硫仑反应,可能会造成生命危险。

虽然试验结果显示电击并不如药物治疗来得有效,但显然,不理想的结果并没有影响杨永信对电击的笃信。

杨永信被送进戒网瘾学校,被杨永信戒断网瘾的孩子

论文截图

2006年至今,杨永信的研究重点只有一个——网络游戏成瘾。截至目前,针对网络游戏成瘾,杨永信在中文期刊上发表了17篇论文,以及在被SCI收录的期刊上发表了7篇论文。

杨永信7篇SCI论文的的基本思路都是利用核磁共振对受试者进行检测,通过得到的检测结果分析未成年“网瘾患者”的大脑结构及功能异于常人的地方。有论文明确提到,受试者来自临沂第四人民医院。

论文截图

7篇论文都通过了天津医科大学总医院伦理委员会的审查,所有参与者及其监护人均按照机构指导原则提供书面知情同意书。

杨永信被送进戒网瘾学校,被杨永信戒断网瘾的孩子

论文截图

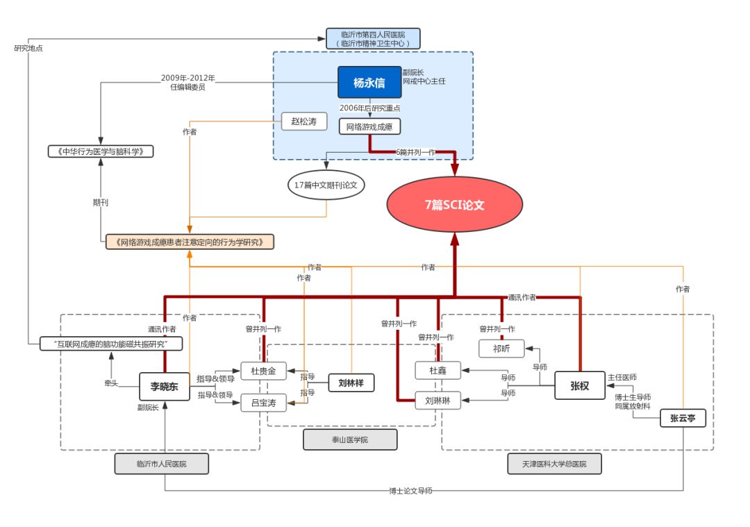
7篇论文中的6篇,杨永信都是并列第一作者,主要负责设计研究和临床评估的部分。与此同时,所有7篇论文的并列第一作者都包含天津医科大学总医院主任医师张权所带的研究生。论文的两位通讯作者,张权与李晓东,是关键人物。

杨永信被送进戒网瘾学校,被杨永信戒断网瘾的孩子

杨永信发表的7篇SCI论文的第一作者及通讯作者

先从李晓东说起。现任临沂市人民医院副院长的李晓东曾于2008年牵头一个入选“山东临沂科技发展计划项目”的课题——“互联网成瘾的脑功能磁共振研究”(编号080103022)。项目研究地点位于临沂第四人民医院。同一年新华网报道,我国首部《网络成瘾诊断标准》通过专家论证,玩游戏成瘾被正式纳入精神病诊断范畴。

2009年,为期一年的课题结束。同时,由于媒体的曝光,杨永信和他的“戒网”事业一度在公众视野中消失。

两年后,2011年,杨永信入选山东省“十一五”卫生系统功勋人物总评榜。同一年,杨永信与其他合作者发表论文《网络游戏成瘾患者关注定向的行为学研究》。论文发表在期刊《中华行为医学与脑科学》。

期刊的出版地在山东济宁。杨永信曾于2009年到2012年任此刊的编辑委员。

论文的八位作者——李晓东、杨永信、张云亭、张权、刘林祥、杜贵金、赵松涛和吕宝涛(按论文署名的顺序),当时分属四家单位:

➡山东临沂市人民医院:李晓东、吕宝涛

➡山东临沂市精神卫生中心:杨永信、赵松涛

➡泰山医学院:刘林祥、杜贵金

➡天津医科大学总医院:张云亭、张权

杨永信被送进戒网瘾学校,被杨永信戒断网瘾的孩子

杨永信相关人物关系图,放大可查看细节 | 制作者:邓彪

2010年,李晓东在天津医科大学拿到了他的博士学位。李晓东的博士论文《青少年网络游戏成瘾者的行为学及fMRI研究》涉及由山东某某网瘾戒治学校提供的20名网络游戏成瘾青少年。论文中提到,试验通过了天津医科大学伦理委员会的审查。

论文的导师是天津医科大学总医院的张云亭教授。张云亭和张权同属天津医科大学总医院放射科;同时,张云亭也是张权的博士生导师。换句话说,张权和李晓东,两人算是同门的师兄弟。

杨永信被送进戒网瘾学校,被杨永信戒断网瘾的孩子

李晓东的论文截图

除此之外,李晓东还在泰山医学院担任硕士生导师。李晓东和刘林祥共同指导了吕宝涛(2010年毕业)和杜贵金(2011年毕业)的硕士论文。吕宝涛和杜贵金硕士毕业后,便到临沂市人民医院工作,成了李晓东的下属。同时,上文提到的、唯一一篇并列第一作者不是杨永信的SCI论文,第一作者正是杜贵金。

杜贵金的硕士论文题目是《青少年网络游戏成瘾者静息态BOLD-fMRI研究》。论文涉及30名网络游戏成瘾的青少年。文中明确提到“本实验获泰山医学院伦理委员会及实验所在地卫生局及医院相关部门批准”。

杨永信被送进戒网瘾学校,被杨永信戒断网瘾的孩子

杜贵金的论文截图

除了李晓东和杜贵金,张权带的研究生杜鑫和祁昕也以网戒中心的学员为研究对象,完成了各自的学位论文。杜鑫的论文《网络游戏成瘾青少年功能连接密度及冲动相关灰质结构的MRI研究》(2016)和祁昕的论文《网络游戏成瘾青少年风险决策功能的BART-fMRI 研究》(2016),分别涉及27名和24名受试者。同样,受试者来自网戒中心。试验均获得了天津医科大学伦理委员会的审查。

祁昕的论文截图

李晓东、杜贵金、杜鑫、祁昕4人的4篇学位论文,共涉及101名受试者。杨永信的7篇SCI论文,共涉及227名受试者。其中是否有受试者的资料被重复利用,目前还无法判断。

伦理审查

通过伦理委员会的审查,是开展涉及人的研究前必须要过的一关。只有通过了机构伦理委员会的审查,科研人员才能拿到一个伦理备案号。为了确保论文符合伦理要求,学术期刊的编辑部在接收论文的同时,会要求作者提供伦理备案号。这也就是为什么贺建奎会伪造伦理审查申请书:为了*论发**文,他必须得有这么一个备案号。

果壳通过邮件向发表杨永信7篇SCI论文的6本期刊编辑委员询问了论文的伦理审查情况,目前只有隶属于Springer Nature出版商的期刊《Brain Imaging and Behavior》的发言人给出了明确答复。在回复邮件中,这位发言人提到,论文中的试验属于观察性研究,不涉及任何干预措施。

杨永信被送进戒网瘾学校,被杨永信戒断网瘾的孩子

Springer Nature给出的回复

北京协和医学院人文学院讲师张迪用一个例子向果壳解释了观察性研究和干预性研究的区别:

如果一位未成年患者有脑部疾病,肯定要去医院做fMRI。做fMRI的目的是解决患者的脑部疾病,而不是科研;换句话说,无论做不做研究,患者都要做fMRI。这个时候,利用患者的病历资料做材料的整理和分析、做对照研究,属于观察性研究。

但是,如果患者本来不需要做fMRI,医生发一个免费做fMRI的广告,把患者召集起来,再让患者做fMRI。医生出于研究的目的让患者做fMRI,这就是干预性研究。

张迪认为,针对杨永信的论文,涉及到机构里的孩子是否需要做体检,以及就算需要做体检,是否需要做fMRI。

不过,退一步说,即便给“学员”做fMRI是必要的,论文的数据来源也存在问题。

杨永信被送进戒网瘾学校,被杨永信戒断网瘾的孩子

一份天津医科大学总医院的伦理审查批件 | 中国临床试验注册中心

根据相关规定,在受试者自愿签署知情同意书前,医生需要用能让普通老百姓明白的语言解释清楚研究的目的、持续时间、试验方法、受试者要承担的风险、可能出现的不良反应或对受试者造成的伤害、赔偿措施等等,以及让受试者清楚意识到,他有权随时随地退出研究。

厦门大学生命伦理研究中心马永慧副教授告诉果壳,论文中涉及到的受试者,即网戒中心的学员,虽然是未成年人,但不少都在十岁到十八岁之间,有一定的决策能力。父母不能完全代替这些孩子来做决定。即便试验取得了将杨永信奉为“杨叔”、“救世主”的家长的同意,还要取得孩子的同意。

再退一步说,假设学员们签了知情同意书,试验还是存在伦理问题。马永慧认为,在高压的状态下,孩子没有办法独立地作出判断。即便孩子签了知情同意书,他的同意也是无效的。“这就像731部队在人身上做实验一样。这些人也全部都签了,但那是拿枪顶着头的签下来的。”

杨永信被送进戒网瘾学校,被杨永信戒断网瘾的孩子

网戒中心成员接受采访 | 新闻调查截图

事实上,现代涉及人的生物医学伦理审查制度的建立,正是源于二战时期德国纳粹和日本731部队惨无人道的人体试验所敲响的警钟。第一部有关人体试验的国际性的伦理规范的《纽伦堡法典》(The Nuremberg Code,1946)第一条就规定:受试者必须自愿同意。

1964年的《赫尔辛基宣言》(The Declaration of Helsinki)将“自愿同意”改为“知情同意”并重申了受试者保护等原则,确立了生物医学研究的国际性准则。

杨永信被送进戒网瘾学校,被杨永信戒断网瘾的孩子

网戒中心成员接受采访 | 新闻调查截图

那么,存在伦理问题的研究为什么会通过伦理委员会的审查?

我们发邮件向10位现任或曾任天津医科大学总医院伦理委员会委员询问涉及杨永信的7篇论文的伦理审查情况,尚未得到回复。同样,关键人天津医科大学总医院医学影像科的张权医生也没有回复,科室电话无人接听。

不过,通过分析现行的伦理审查制度,我们可以讨论纰漏可能出在哪些环节上。

机构伦理委员会的平行关系

目前,我国的伦理委员会分为三级:机构伦理委员会-省级伦理委员会-国家级伦理委员会。只有最低级的机构内伦理委员会负责课题和项目的审批,省级和国家级的伦委会一般只负责督查和制定规范。

小丹医生在北京大学第三医院生殖医学中心做课题。课题涉及到一代和二代体外受精技术。去年三月份,小丹在生殖医学中心申请伦理审查。中心的伦理委员会认为随机双盲试验的风险太大,无法评估该项试验的伦理风险,要求小丹带着课题到院里做伦理审查。

在伦理审查会上,伦理委员频频发问,把小丹问得焦头烂额。问题主要集中在三个方面:

  • 第一是这两种技术是不是常规操作;

  • 第二是知情同意要怎么做?能不能给病人做到充分的知情同意;

  • 第三是试验是否能做到真正的双盲?双盲会不会对病人造成不良影响?以及如果没有胚胎,如何对病人进行赔偿?

杨永信被送进戒网瘾学校,被杨永信戒断网瘾的孩子

摘自《北医三院伦理审查流程及关注事项》PPT

之后修改了一次方案,将双盲试验改为开放试验,小丹的课题才得以通过伦理委员会的审查。

并不是所有的伦理委员会都如此负责。小丹告诉果壳,她曾去到三四个承办课题的分中心监察,发现“他们的伦理很随意就过了,而且都是在自己所里过的”。

虽然从医学伦理专业度上来说,小丹所在的生殖医学中心的伦理委员会不及北医三院的伦理委员会,但如果小丹的课题能在生殖中心获批,她就没必要到院里申请伦理审查;如果院里的伦理委员会同样不受理小丹的课题,小丹就得到对伦理问题有更深刻研究的北京大学医学部的伦理委员会申请审批。虽然机构本身有级别的高低,三个机构的伦理委员会却是平行的独立组织,三个伦理委员会做出的判断具有同样的效力。

因此,杨永信发表的7篇SCI论文,只要试验通过作者所属的三家医疗机构——临沂市人民医院、临沂市第四人民医院、天津医科大学总医院——的任何一个伦理委员会的审查,就能得以进行。

杨永信被送进戒网瘾学校,被杨永信戒断网瘾的孩子

《团体认知行为治疗对青少年网络成瘾疗效的对照研究》是杨永信与合作者于2016年发表的论文 | 临沂第四人民医院官网截图

由于国内开展科学研究机构的水平参差不齐,导致对伦理问题的把控也有密有疏。而不同机构伦理委员会专业性的差异令有心之人有空子可钻:就算项目被某个机构的伦理委员会否掉,换一个审查不那么严的机构重新申请一次就好了。

张迪给果壳举了一个例子:

前几年,某家药企找到北京一个血液中心,让血液中心在有人无偿献血的时候帮药企多抽5毫升血,用做某种新型试剂的研究。(通常情况下,志愿者如果献100毫升血,根据相关规定,血液中心会多抽10毫升以做参考比较。)药厂特别讲明,不需要做知情同意。

北京血液中心经过斟酌,拒绝了药厂的提议。之后,该药厂又找了天津的一个血站。同样的项目,同样的方案,同样没有知情同意书,天津的血站就接收了。

虽然《涉及人的生物医学研究伦理审查办法》中明确规定,“医疗卫生机构未设立伦理委员会的,不得开展涉及人的生物医学研究工作”,然而从某种程度上说,目前的状况是:只要研究机构设立了伦理委员会,就能开展涉及人的试验。

张迪说:“无论是大学的还是附属医院,甚至比如说我手下有一个公司,我公司要开展人体试验或者做科学研究,我自己当天就可以成立一个伦理委员会,然后我审一下,我就可以投SCI文章。”

杨永信被送进戒网瘾学校,被杨永信戒断网瘾的孩子

基因婴儿项目最早一个版本的注册情况,现已知贺建奎的伦理审查书系伪造 | 中国临床试验注册中心

难以保障的独立性

我国生物医学试验的伦理审查制度自上世纪90年代起才逐渐起步、发展。国际合作的增加,是伦理审查制度发展的契机。例如,作为国内最早的伦理委员会之一的北京大学生物医学伦理委员会,就是因为国际合作,应美国疾病控制中心的要求而建立的。这一点在当时具有普遍性。因此,我国伦理委员会的组建模式主要是援引美国模式,伦理委员会设立在研究机构内。

伦理委员会本该是以保护受试者权利与福利为使命的独立机构。可设置于机构内部、主要由机构内部成员组成、经费由所在机构提供的伦理委员会,想要做出独立、不受外部力量左右的判断,并非易事。

审查者与被审查者可能是一个机构内抬头不见低头见的同事,也可能是有利益冲突的上下级。也许今天伦理审查权威专家的项目给否了,明天评职称就得过权威专家这一关。因此,不少伦理委员会在审查项目时都秉着多一事不如少一事的原则,看看标题、看两眼PPT,也就直接给过了。

杨永信被送进戒网瘾学校,被杨永信戒断网瘾的孩子

临沂市第四人民医院专家简介中的杨永信介绍 | 澎湃新闻

何况,就算伦理委员会就算做出了独立的判断,其话语的份量远不及行政长官的一句话。去年年末的贺建奎事件大家还记忆犹新,可2017年年末的换头手术还有多少人记得?

2017年11月21日,被称为“中国弗兰肯斯坦医生”的哈尔滨医科大学医生任晓平就世界首例人类头部移植手术召开新闻发布会。任晓平与意大利的神经外科专家合作,成功将一具尸体的头与另一具尸体的脊椎、血管和神经接驳。他们的研究成果发表在《国际神经外科》期刊上。

杨永信被送进戒网瘾学校,被杨永信戒断网瘾的孩子

任晓平论文截图

知情人告诉果壳,当年任晓平先是在哈尔滨医科大学申请的伦理审查。时任哈医大人文学院院长拿不准,咨询了国内医学伦理界的权威后,虽然承受的压力很大,还是坚决否定了这个项目。在学校没有通过,任晓平把项目移到医院,在哈尔滨医科大学附属医院申请伦理审查。哈医大人文学院院长也是医院伦理审查委员会的委员。他仍然坚决认为这个项目不能通过伦理审查。

然而,“换头术”的伦理审查还是过了,因为当时医院位高权重的某位领导认为这个项目非常重要,一定得做。而事实上,就像基因编辑婴儿事件一样,在被大规模质疑之前,“换头术”还被当成重大科技突破被媒体赞美了一番。

任晓平的论文中写道,该研究获得了“the Human Research Ethics Board, Harbin Medical University”(“哈医大人类研究伦理委员会”)的批准。而哈医大校级的伦理委员会只有一个——哈医大医学伦理专家委员会。

杨永信被送进戒网瘾学校,被杨永信戒断网瘾的孩子

任晓平论文截图

在哈医大召开的新闻发布会上,有记者提问,如何判定人尸换头取得了成功。任晓平说:“发表在国际的学术期刊上,我认为这就是成功。”

不对等的地位

*论发**文、发影响因子高的论文,是绝大多数科研人员共同的追求。

从为了科学技术进步而奋斗的角度看,发表高质量的论文,代表科研水平得到了学界的普遍认可,是促成进步的必经之路。

从世俗的角度看,能不能取得理想的科研成果,直接关系到科研人员是否有机会发表学术论文。而学术论文的发表状况又关系到科研人员学位的获得、职称的评定等切身利益。如果涉及到能商用的技术和专利,还会带来直接的经济效益。

杨永信被送进戒网瘾学校,被杨永信戒断网瘾的孩子

网络上时不时会冒出为杨永信喊冤的声音 | 微博截图

利用将网戒中心成员作为受试者而获取的研究数据,杨永信、李晓东、张权以及他们的同事,能够达到评高级或中级职称的标准;张权的学生能够达到天津医科大学对硕士研究生的毕业要求。

每个研究者都是既得利益者,同时,他们也有忽视受试者权利与福利的“资本”。

涉及人的生物医学研究,从设计研究方案到招募受试者,再到进行研究,每一个环节掌控局面的都是研究者。与受过多年学术训练、拥有专业知识的研究者相比,在大多数情况下,受试者在认识能力和水平上都处于不利的地位。同时,在大多数情况下,研究者的社会地位也优于受试者。

这是一种绝对的权利不对等,也是伦理审查制度存在的意义。可就杨永信发表SCI论文一事而言,伦理审查制度并没有起到保护弱势群体的作用。

在网戒中心,所谓的“网瘾少年”在自己的花季岁月已经遭受了非人般的虐待,而这些“成果”甚至还可以在杨永信等人的包装下成为学术成就。

事情本不该是这样的。

参考文献:
[1] 丛亚丽. (2010). 临床研究受试者的保护中美比较刍议——从伦理审查委员会的视角. /北京大学学报 (医学版)/, /42/(6), 625-628.
[2] 赵励彦, 丛亚丽, & 宋艳双. (2017). 写给研究者的 “伦理委员会”. /中国医学伦理学/, (2017 年 01), 29-33.
[3] 满洪杰. (2013). /人体试验法律问题研究/. 中国法制出版社.
[4] 华西都市报,北大专家谈”换头手术”:如实施将是中国医学界耻辱
http://www.chinanews.com/sh/2016/06-21/7911523.shtml
[5] 新华网,我国首个《网瘾临床诊断标准》通过专家论证
http://it.sohu.com/20081109/n260523449.shtml
[6]南方周末,疯狂“换头术”任晓平医生:“我是科学工作者,不是伦理学家”
https://m.21jingji.com/article/20171123/herald/6cacc05291361aff62a3b7db0436b39e.html

本文转自微信公众号“果壳”,作者雪竹,编辑Mo、邓彪、喵酱。文章为作者独立观点,不代表芥末堆立场,转载请联系原作者。