创作灵感
刷着头条系统推荐了一个视频。由于内容私信没打码,看到了一个网站。

血汗来潮记住了域名,访问了一下,居然还存在。

经过
老规矩,代理环境搭配好。这玩意还要注册,刚好试试抓接口。

输入点确定注册之后,确实有接口存在。

按照常理应该不存在接口的啊。难不成真能?怀着好奇心我测试了一下各个参数。

得,看到这个我就知道。*子骗**软件一个。为了普及防骗知识。不多解释。掏钱!

我已经是尊贵的黄金会员了!!!还要买?继续掏钱。

嗝儿,钻石会员还要买!!!你行,骗了我200多了。不敢继续测试了。钱包挨不住,万一无底洞我岂不人财两空了!

看着花了两百块买来的钻石会员。难不成我就这么认命了?微微思索了一下,看了下包。

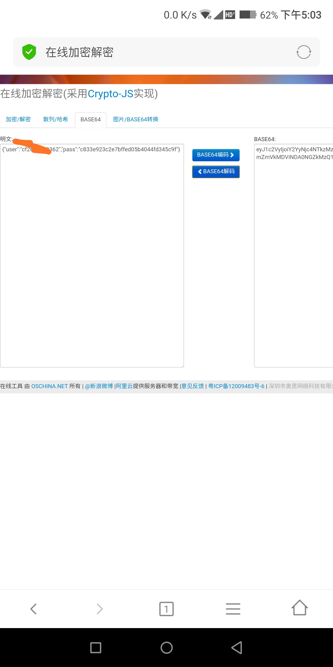
这token一看就是base64加密,康康解密后的明文

这不就是我账户密码么。顺藤摸瓜,域名后面加了个admin

可以的不错嘛,不需要账户名。发现整个软件也就有注册和登录请书包。正当我无计可施时。灵光一闪注册的时候有联系号码可以插入xss。主动联系所谓的*子骗**客服。试试能不能触发!

过了一会,触发成功。登录试试

功能就不给大家看了。虽然最后没能挽回我的两百块,不过我还能接受!求点个赞再走吧!制作不易!!!