1. 打开注册网站,点击注册;网址:https://mp.weixin.qq.com/

2. 选择注册的账号类型;

3. 填写基本信息:填写邮箱地址→激活邮箱→登录注册邮箱获取验证码→填写邮箱验证码→设定密码→勾选我同意→点击注册。

4. 选择类型


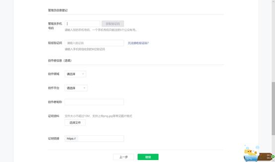
5. 信息登记


6. 填写公众号信息

1. 打开注册网站,点击注册;网址:https://mp.weixin.qq.com/

2. 选择注册的账号类型;

3. 填写基本信息:填写邮箱地址→激活邮箱→登录注册邮箱获取验证码→填写邮箱验证码→设定密码→勾选我同意→点击注册。

4. 选择类型


5. 信息登记


6. 填写公众号信息
